Click to Pay
Click to Pay este o opțiune inteligentă, fără parolă, de plată online, care oferă o experiență de validare rapidă și ușoară, concepută pentru a face validarea mai rapidă și mai ușoară pe toate dispozitivele. Click to Pay oferă un singur buton de validare și un proces de validare standardizat pentru toate schemele de card participante, inclusiv Mastercard, Visa, American Express și Discover. Click to Pay se bazează pe specificațiile Secure Remote Commerce (SRC) EMVCo și înlocuiește Masterpass, Visa Checkout și Amex Express Checkout.
Sunt acceptate următoarele metode de integrare:
| Metode de integrare | Tranzacții |
|---|---|
|
*Pentru instrucțiuni despre adăugarea Click to Pay la integrarea Direct Payment, contactați your payment service provider. |
Toate |
Despre metodă
Când un plătitor se înscrie la Click to Pay, își folosește adresa de e-mail și își adaugă cardurile de plată la profilul Click to Pay.
În timpul validării pe site-ul dvs.:
- Plătitorul furnizează adresa de e-mail.
- Plătitorul efectuează un pas suplimentar de verificare cu o parolă unică (OTP).
- Detaliile cardului plătitorului sunt preluate din profilul Click to Pay și sunt afișate.
- Plătitorul poate selecta ce card să folosească pentru plată.
- Click to Pay afișează o componentă a interfeței cu utilizatorul Digital Card Facilitator (DCF) cu detaliile de plată. Plătitorul acceptă detaliile și confirmă plata.
Pentru a evita pasul de verificare OTP în viitor, plătitorul poate alege opțiunea Reține-mă pentru a omite ulterior verificarea atunci când folosește același browser la o validare ulterioară.
Plătitorul poate stoca mai multe carduri de credit, de debit sau preplătite, adresele de facturare asociate și mai multe adrese de expediere în profilul Click to Pay. Detaliile cardului sunt stocate în siguranță, iar securitatea suplimentară este oferită prin oferirea de creare de simboluri în rețea acolo unde este posibil, cu condiția ca crearea de simboluri de rețea să fie activată. Click to Pay permite plătitorului să selecteze detaliile de plată care trebuie utilizate pentru plată; cu toate acestea, plata în sine este procesată cu ajutorul achizitorului configurat pentru profilul dvs. de comerciant din CommWeb payment gateway
Dacă plătitorul nu are un profil Click to Pay existent, îl poate crea în timpul procesului de validare, furnizând adresa de e-mail și detaliile cardului și selectând să continue cu Click to Pay. Click to Pay afișează componenta DCF unde plătitorul își poate adăuga detaliile de contact și își poate crea profilul Click to Pay înainte de a confirma plata. Dacă plătitorul nu dorește să folosească Click to Pay, acesta furnizează detaliile cardului său pentru o plată normală cu cardul de credit sau de debit și selectează să continue cu validarea pentru oaspeți.
Click to Pay oferă următoarele beneficii:
- Recunoașterea inteligentă a plătitorilor, „încorporată” în fluxul de validare, pentru a iniția o finalizare mai rapidă a comenzilor oaspeților pe toate dispozitivele (fără parole de reținut).
- Reducerea clicurilor și a introducerilor manuale a cardului pentru a crește în cele din urmă conversia și a crea experiențe fluidizate.
- Potențial pentru rate mai mari de aprobare a autorizațiilor, prin crearea de simboluri în rețea, ajutând la reducerea respingerilor care pot fi prevenite.
- Construit pe standardele EMVCo SRC pentru a crea o experiență de utilizator consecventă și rate mai mici de fraudă în momentele de validare a plății pentru clienții din comerțul electronic.
- Schimb securizat al datelor de plată, inclusiv detaliile cardurilor și adresele de facturare și livrare.
Principalele caracteristici acceptate
Când utilizați Click to Pay ca metodă de plată, puteți:
- efectua plăți folosind o plată cu o singură acțiune sau tranzacții de autorizare și decontare în doi pași.
- efectua rambursări, anulări și plăți.
- adăuga date suplimentare la solicitările dvs. pentru a face plata mai ușoară pentru plătitor sau pentru a ușura procesarea acesteia în sistemul de plată.
Detalii plată returnată
Click to Pay returnează diferite tipuri de detalii de plată către gateway și, în consecință, către dvs., în funcție de ceea ce a solicitat gateway-ul, configurația dvs. în sistemul Click to Pay și schema de carduri utilizată. În mod normal, Click to Pay returnează un simbol de rețea, expirarea simbolului, o criptogramă completă acolo unde este acceptată de schema de carduri și detaliile ascunse ale cardului.
Dacă cardul utilizat nu acceptă crearea de simboluri de rețea – de exemplu, emitentul nu participă, Click to Pay returnează detaliile cardului, cum ar fi numărul cardului și expirarea cardului, în loc de detaliile simbolului de rețea.
Detaliile de plată furnizate de plătitor în timpul interacțiunii C2P sunt stocate în sesiune și sunt returnate în răspunsul la tranzacție pentru toate solicitările API efectuate prin intermediul sesiunii:
Detalii simbol de rețea
Dacă răspunsul conține detalii despre simbolul de rețea, câmpul sourceOfFunds.type este setat la SCHEME_TOKEN. În plus:
- Detaliile ascunse ale cardului sunt returnate în următoarele câmpuri:
sourceOfFunds.provided.card.numbersourceOfFunds.provided.card.expiry.yearsourceOfFunds.provided.card.expiry.month
- Detaliile simbolului de rețea sunt returnate în câmpurile următoare:
sourceOfFunds.provided.card.deviceSpecificNumbersourceOfFunds.provided.card.deviceSpecificExpiry.monthsourceOfFunds.provided.card.deviceSpecificExpiry.year
- American Express nu acceptă acest tip de simbol de rețea.
- Criptograma completă a simbolului de rețea este returnată numai în răspunsul UPDATE SESSION FROM WALLET, nu în răspunsurile la tranzacția de plată.
Detalii card
Dacă crearea de simboluri în rețea nu este acceptată și sunt returnate detaliile cardului, câmpul sourceOfFunds.type este setat la CARD. În plus, sunt returnate următoarele detalii ascunse ale cardului:
- sourceOfFunds.provided.card.number
- sourceOfFunds.provided.card.expiry.year
- sourceOfFunds.provided.card.expiry.month
Detaliile plătitorului
Numele plătitorului și numărul de telefon sunt furnizate în cadrul obiectului customer. Adresa de e-mail a plătitorului este furnizată în câmpul customer.email dacă ați setat consumerEmailAddressRequested la true în solicitarea dvs.
Adresă de facturare
Adresa de facturare asociată cardului este furnizată în câmpurile obiectului billing.address.
Adresă de livrare
Dacă ați setat collectShippingAddress la true în solicitarea dvs., adresa de livrare este furnizată în câmpurile obiectului shipping.address.
Cerințe preliminare
Pentru a utiliza Click to Pay ca metodă de plată:
- Contactați your payment service provider pentru a vă asigura că Click to Pay vă este disponibil și pentru a activa privilegiul necesar pentru a-l folosi.
- Începeți să utilizați SRC și activați SRC pentru contul dvs. de comerciant în Merchant Administration (MA). Accesați Admin > Configurare SRC și urmați instrucțiunile.
Adăugarea metodei la integrarea dvs.
Urmați instrucțiunile pentru metodele de integrare pe care doriți să le utilizați.
Pentru exemple de solicitări de tranzacționare Click to Pay, descărcați colecția Postman.
Hosted Checkout
Dacă profilul dvs. de comerciant a fost activat să utilizeze Click to Pay, acea opțiune este oferită automat plătitorilor dvs. pe pagina de plată găzduită în cadrul opțiunilor de plată cu cardul de credit și debit:
- Dacă plătitorul are un profil Click to Pay existent și introduce adresa sa de e-mail sau o furnizați în solicitarea
INITIATE CHECKOUT, plătitorul trebuie să introducă o OTP și apoi cardurile stocate în profilul său Click to Pay sunt afișate pentru selecție. - Dacă plătitorul are un profil Click to Pay existent și este recunoscut din modulele cookie, cardurile stocate în profilul său Click to Pay sunt afișate pentru selecție.
- Dacă plătitorul nu are un profil Click to Pay existent, pagina de plată găzduită îi permite să creeze unul și să stocheze detaliile cardului pentru acesta.
Pentru a permite plătitorului să folosească Click to Pay în integrarea dvs. Hosted Checkout, implementați integrarea generică Hosted Checkout ținând cont de următoarele:
- Adresă de livrare: Plătitorii nu pot selecta o adresă de livrare în timpul interacțiunii Click to Pay. Dacă aveți nevoie de o adresă de livrare pentru comandă, obțineți acest detaliu înainte de a trimite solicitarea
INITIATE CHECKOUT. - Adresa de facturare: Adresa de facturare este întotdeauna colectată de la plătitor în timpul interacțiunii Click to Pay.
- Autentificare 3D Secure (3DS): Dacă sunteți configurat pentru 3DS, Hosted Checkout efectuează automat autentificarea 3DS după interacțiunea Click to Pay.
- Câmpuri importante din solicitarea
INITIATE CHECKOUT: Adăugați câmpurile din tabelul următor la solicitarea dvs., dacă este posibil.
Tabel: Câmpuri importante Click to Pay în solicitarea de INITIATE CHECKOUT
| Câmp | Descriere | Obligatoriu |
|---|---|---|
| interaction.country | Pentru componenta DCF, țara în care are loc interacțiunea determină conținutul specific țării prezentat plătitorului în timpul interacțiunii Click to Pay, cum ar fi Termenii și condițiile. Valoarea pe ați configurat-o în profilul dvs. de comerciant din gateway este folosită implicit. Adăugați acest câmp la solicitarea dvs. dacă doriți să înlocuiți valoarea din profilul dvs. de comerciant pentru această interacțiune. | Opțional |
| interaction.locale | Pentru componenta DCF, limba interacțiunii determină limba de afișare. Implicit, se utilizează limba configurată în browserul plătitorului. În cazul în care limba plătitorului nu se poate determina sau nu este acceptată, se utilizează en_US. Dacă doriți să înlocuiți valoarea, adăugați acest câmp la solicitarea dvs. În prezent, limbile acceptate sunt engleza britanică (en_UK), spaniola (es_ES), franceza canadiană (fr_CA), portugheza braziliană (pt_BR) și chineza din Hong Kong (zh_HK). | Opțional |
| merchant.name | Introduceți numele dvs. comercial, respectiv numele cunoscut de plătitor. Numele poate fi afișat în timpul interacțiunii Click to Pay. | Obligatoriu |
| merchant.url | Introduceți adresa URL a site-ului dvs. web pe care o folosește plătitorul. Adresa URL poate fi afișată în timpul interacțiunii Click to Pay. | Obligatoriu |
| customer.email | Adresa de e-mail a plătitorului este întotdeauna colectată în timpul interacțiunii Click to Pay. Dacă știți deja adresa de e-mail a plătitorului, adăugați câmpul customer.email la solicitarea dvs. pentru a permite plătitorului să evite introducerea adresei de e-mail în timpul interacțiunii Click to Pay. | Obligatoriu |
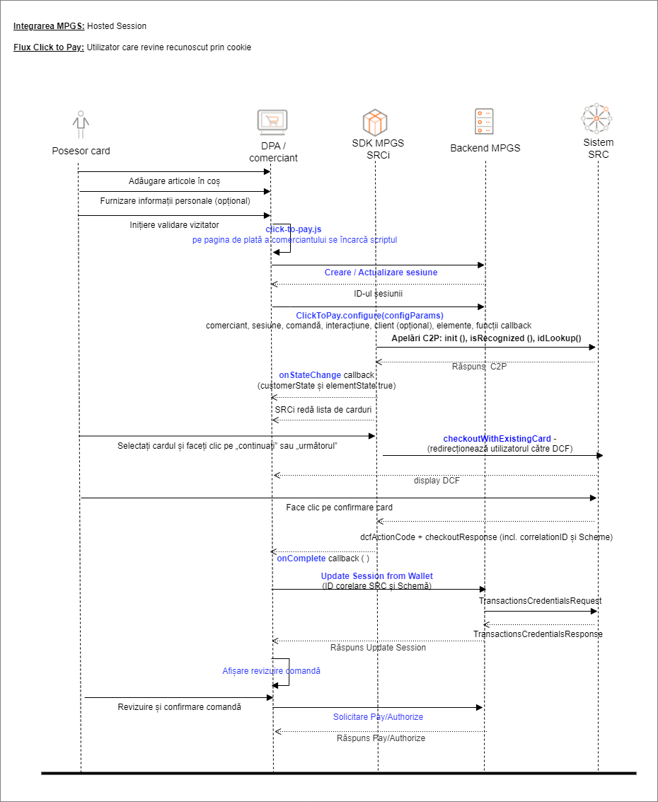
Hosted Session
Dacă permiteți plătitorului să folosească Click to Pay în integrarea Hosted Session, trebuie să susțineți trei scenarii diferite de plată pentru trimiterea unei plăți:
- Utilizator nou: atunci când un plătitor folosește Click to Pay pentru prima dată sau dorește să furnizeze un card nou.
- Utilizator care revine: cu module cookie atunci când un plătitor care se întoarce este recunoscut din modulele cookie.
- Utilizator care revine: atunci când un plătitor care revine este identificat prin adresa sa de e-mail.
Următoarele figuri ilustrează fluxurile legate de cele trei scenarii. Pentru mai multe informații despre cum să le integrați, consultați Integrarea Click to Pay Hosted Session.
Figura: Flux utilizator nou
Figura: Fluxul de utilizator care revine cu module cookie
Figura: Fluxul de utilizator care revine cu e-mail
Testarea metodei
Următoarele tabele descriu configurațiile de testare acceptate.
Tabel: Configurații de testare acceptate
| Mediu | Profil comerciant | Tip card utilizat | Scop |
|---|---|---|---|
| Test (MTF) | În funcțiune | Card de testare sandbox din Click to Pay | Testare numai prin porțiunea de sandbox Click to Pay din fluxul de plată. |
| Test (MTF) | Testare | Card de testare furnizat de your payment service provider | Testarea integrării comerciantului numai cu gateway-ul simulează partea Click to Pay a fluxului |
| Lucru | În funcțiune | Carduri live deținute de comerciant | Testare completă cu gateway și Click to Pay |
| Lucru | Testare | Carduri de testare de la gateway | Testarea integrării comerciantului numai cu gateway-ul simulează partea Click to Pay a fluxului) |
Testarea statică
După ce ați terminat integrarea cu gateway-ul pentru Click to Pay, o puteți testa folosind profilul de testare comerciant, și anume ID-ul de comerciant cu prefixul TEST. Atunci când folosiți profilul de testare comerciant, gateway-ul oferă un simulator pentru interacțiunea Click to Pay. Simulatorul Click to Pay utilizează un set de detalii de plată predefinite care nu pot fi modificate. Pe baza detaliilor de plată predefinite, puteți declanșa și testa scenarii diferite, așa cum se descrie mai jos.
Cea de-a doua coloană din tabelele de mai jos indică ultimele patru cifre ale FPAN selectat de plătitor în timpul interacțiunii Click to Pay. Pentru a declanșa un scenariu, selectați FPAN corespunzător pe simulator în timpul interacțiunii plătitorului cu Click to Pay.
Scenariul 1: Click to Pay returnează un simbol de rețea și o criptogramă completă
| Schemă | Ultimele 4 cifre FPAN | ID corelație SRC | Răspuns de la operațiunea UPDATE SESSION FROM WALLET | Răspuns de la operațiunea AUTHORIZE sau PAY |
|---|---|---|---|---|
| Mastercard | xxx0007 | 783a935d-c6a9-4289-b19d-c3336f998b57 |
Adresă de livrare
Detalii client
Adresă de facturare
|
Adresă de livrare
Detalii client
Adresă de facturare
|
| Visa | xxx4198 | 12345671-visaTAVV-expiry1232-colShiptrue |
Adresă de livrare
Detalii client
Adresă de facturare
|
Adresă de livrare
Detalii client
Adresă de facturare
|
Scenariul 2: Click to Pay returnează un simbol de rețea și un CSC dinamic
| Schemă | Ultimele 4 cifre FPAN | ID corelație SRC | Răspuns de la operațiunea UPDATE SESSION FROM WALLET | Răspuns de la operațiunea AUTHORIZE sau PAY |
|---|---|---|---|---|
| Mastercard | xxx0008 | 261af700-e576-43bf-af92-bd0f6810e8fb |
Adresă de livrare
Detalii client
Adresă de facturare
|
Adresă de livrare
Detalii client
Adresă de facturare
|
| Visa | xxx3333 | 12345671-visaDTVV-expiry1232-colShiptrue |
Adresă de livrare
Detalii client
Adresă de facturare
|
Adresă de livrare
Detalii client
Adresă de facturare
|
| American Express | xxx0017 | 4c26bae3-0638-4766-9539-58ae12844333 |
Adresă de livrare
Detalii client
Adresă de facturare
|
Adresă de livrare
Detalii client
Adresă de facturare
|
Scenariul 3: Click to Pay returnează numărul cardului și data de expirare în cazul în care crearea de simboluri în rețea nu este acceptată
| Schemă | Ultimele 4 cifre FPAN | ID corelație SRC | Răspuns de la operațiunea UPDATE SESSION FROM WALLET | Răspuns de la operațiunea AUTHORIZE sau PAY |
|---|---|---|---|---|
| Mastercard | xxx0305 | 8e455e8b-4e52-46cf-a3da-83aa3cf9a76e |
Adresă de livrare
Detalii client
Adresă de facturare
|
Adresă de livrare
Detalii client
Adresă de facturare
|
| Visa | xxx4821 | 12345671-visa1-expiry1232 |
Detalii client
Adresă de facturare
|
Detalii client
Adresă de facturare
|
| American Express | xxx4564 | 86584dcc-280f-4b57-8da4-49cd1067a2eb |
Adresă de livrare
Detalii client
Adresă de facturare
|
Adresă de livrare
Detalii client
Adresă de facturare
|
Testarea SRC cu autentificare 3D Secure
Dacă profilul dvs. de comerciant este activat pentru autentificarea 3-D Secure (3DS), puteți folosi următoarele tabele pentru a declanșa fie un flux fluidizat, fie un flux cu testare.
Scenariul 4: Fluxul de testare 3DS2
| Schemă | Ultimele 4 cifre FPAN | ID corelație SRC | Răspuns de la API |
|---|---|---|---|
| Mastercard | xxx0009 | 1049624e-cc67-45f6-bd5f-c625eb4c6cc1 |
|
| Visa | xxx4222 | 12345671-SRC3DSChallenge-expiry1232-colShiptrue |
|
| American Express | xxx4570 | 20e051bc-bd25-46db-a7d3-d2944fbb05cf |
|
Scenariul 5: Procesul fluidizat 3DS2
| Schemă | Ultimele 4 cifre FPAN | ID corelație SRC | Răspuns de la API |
|---|---|---|---|
| Mastercard | 0010 | 16e051bc-bd25-46db-a7d3-d2944fbb05cf |
|
| Visa | xxx4180 | 12345671-SRC3DSFrictionless-expiry1232-colShiptrue |
|
| American Express | 4571 | 17e051bc-bd25-46db-a7d3-d2944fbb05cf |
|
Întrebări frecvente
În calitate de plătitor, am adăugat un card în portofelul meu electronic Click To Pay, de ce nu apare în procesul de validare?
În timp ce profilul Click to Pay al plătitorului în sine poate conține carduri pentru orice scheme de carduri acceptate, acesta poate folosi Click to Pay numai pentru acele carduri în care:
- Schema de carduri a fost activată pentru Click to Pay în profilul dvs. de comerciant
- Profilul dvs. comerciant este configurat să proceseze cardurile cu această schemă și moneda de tranzacție.
Este disponibilă testarea end-to-end cu Click to Pay?
În prezent, testarea end-to-end nu este acceptată cu Click To Pay. Puteți utiliza contul de producție al comerciantului în mediul de testare (MTF) pentru a testa procesul numai până la interacțiunea Click to Pay sau utilizând sandboxul Click to Pay pentru procesul real de interacțiune.